How to set up an administrator as a notification receiver for a site
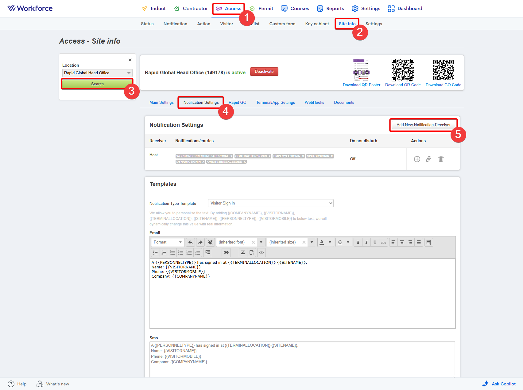
- Go to the Access module.
- Select the Site Info section.
- Select your site using the Location dropdown.
- Enter the Notification Settings area.
- Press the Add New Notification Receiver button:

- Enter the administrator's name in the Administrators field.
- Tick the relevant notification types they wish to receive:

- Scroll down the popup and press Save:


Please note: Only administrators can be added as individual notification receivers.
Related Articles
How to set up a do not disturb period for site notifications
Go to the Access module. Enter the Site Info area. Select your site using the Location dropdown on the left-hand side. Go to the Notification Settings tab. Press the Pencil icon to the right of the relevant notification setup: Under the Do Not ...
How to set up work order notifications
Within Access, site settings can be configured to automatically notify permit approvers when specific work order–related events occur onsite. Go to the Access module. Select the Site Info section. Enter the Notification Settings area. Press the Add ...
How to set up Rapid Access notifications
You may want to set up a Rapid Access notification if a new hazard is on-site. Before you start: Ensure that you have administrator permissions to create a notification Creating the notification: Select “Access”: Find “Notification” at the top of the ...
How to set the time zone for a site
Go to the Access module. Enter the Site Info area. Select your site using the Location dropdown on the left-hand side. Change the site's time zone using the Set Time Zone dropdown: Scroll down the page and press the Update button:
What is a host?
In Rapid Access, a host is the person a visitor selects from a list of nominated hosts during their sign‑in, indicating who they are visiting. Sites can configure notifications so that, when a host is selected, they receive site‑specific ...