How to set up work order notifications
Within Access, site settings can be configured to automatically notify permit approvers when specific work order–related events occur onsite.
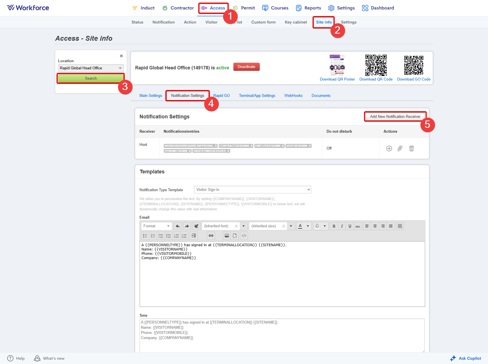
- Go to the Access module.
- Select the Site Info section.
- Enter the Notification Settings area.
- Press the Add New Notification Receiver button:

- Choose Permit Approvers from the Create Notification For option.
- Tick the relevant notification types you would like these individuals to receive:

- Scroll down within the popup and press the Save button:

Please note: Only administrators that are listed as a permit approver and have the site linked to their profile will receive these notifications.
Related Articles
How to create a work order as a contractor administrator
Sign into your MyRapid account at https://my.rapidglobal.com/account/sign-in Press the Contracting company administrator / B2B tile within the sign-in options: Press the relevant Client Portal tile: Dropdown the Company tab on the left-hand side. ...
How to add an administrator as a permit approver
Go to the Permit module. Select the Settings tab and go to Manage Permit Forms. Click the Approvers button next to the permit you want to add an administrator to: Tick the administrator you want to add as an approver. Press the Save button:
How to create a work order as an administrator
Go to the Permit module. Enter the Work Orders section. Press the Create New Work Order button: Enter the work order's details within the popup. Press Create once the mandatory fields have been populated: Please note: The following fields are ...
Why can't I locate a work order in the admin portal?
If you’re having trouble locating a work order in the Administrator Portal, there are a few common reasons this may occur. The work order date range is outside your search criteria When searching for a work order, ensure the Date Range is set to All ...
What is a permit group?
A permit group is a feature within the Permit to Work module that lets you define a set of sign‑on questions workers must answer when submitting a work order. These questions relate to the type of high‑risk work being carried out onsite. If a worker ...